生产厂商:Altova产品类别:开发工具
屡获殊荣的XML,JSON,SQL和UML工具套件,以不到2的价格获得7种XML,JSON SQL和UML工具!
MissionKit是面向信息架构师和应用程序开发人员的企业级XML,JSON,SQL和UML工具的软件开发套件。MissionKit包括Altova XMLSpy,MapForce,StyleVision和其他市场领先的产品,可用于构建当今的实际软件解决方案。使用MissionKit节省更多
Altova MissionKit工具之间的协同作用意味着您不仅可以节省开发时间,而且还可以节省底线。无需购买单独的产品,而是选择MissionKit来获取下面列出的所有产品-只需不到2个的价格即可获得全部7个产品!
Altova XMLSpy JSON和XML编辑器提供了世界领先的图形模式设计器,代码生成器,文件转换器,调试器,分析器,完整的数据库集成,对XSLT,XPath,XQuery,WSDL,SOAP,XBRL和开放XML(OOXML)的支持,以及VisualStudio和Eclipse的集成等。
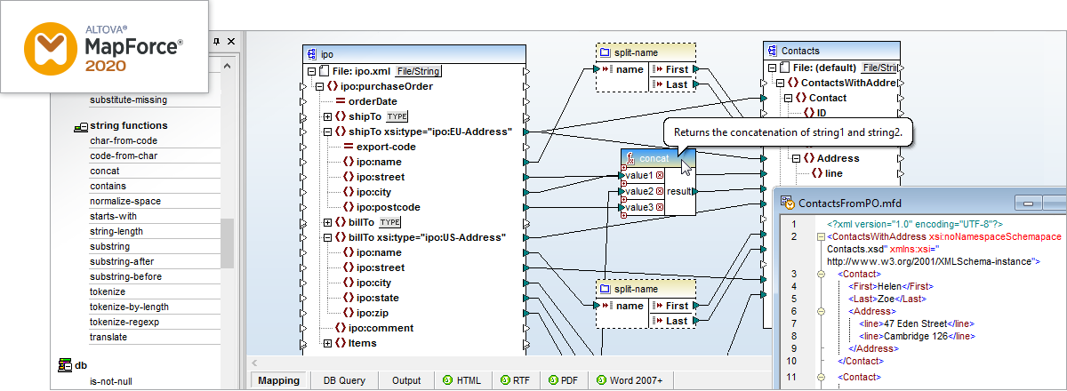
Altova MapForce是屡获殊荣的任意对任意图形数据映射,转换和集成工具,可在XML,JSON,数据库,EDI,XBRL,CSV,Excel,Protobuf和/或Web服务的任意组合之间映射数据,然后立即转换数据或自动生成免版税的数据集成代码以执行循环转换。集成等等。
Altova StyleVision是一款屡获殊荣的工具,可用于基于XML,SQL数据库和XBRL输入设计引人注目的报告和表格。它使XSLT的功能可通过直观和可视化的设计工具获得,并添加了引人注目的图表等丰富的内容,使设计人员和开发人员可以专注于目标设计(HTML,PDF,Word / OpenXML,和其他格式),而不是XSLT详细信息。
Altova UModel是成功开发软件的起点。用UML可视化设计应用程序模型,并生成Java,C ++,C#或Visual Basic.NET代码和项目文档。或者,将现有程序反向工程为UML 2软件体系结构图,然后微调您的设计并通过重新生成代码来完成往返。UModel是使可视化软件设计适用于任何项目的UML工具。
Altova DatabaseSpy是独特的多数据库查询,设计和数据库比较工具,甚至可以直接从查询结果中生成精美的图表。它连接到所有主要数据库,简化了SQL编辑,数据库结构设计,数据库内容编辑,数据库模式和内容比较以及数据库转换,而所有这些费用仅是单数据库解决方案的一小部分。
Altova DiffDog是用于文件,目录以及数据库模式和表的唯一diff / merge实用程序。这个功能强大且易于使用的差异合并工具使您可以通过其直观的直观界面快速比较和合并2或3个文本或源代码文件,同步目录以及比较数据库模式和表。DiffDog还提供了可识别XML的高级区分和编辑功能。
Altova SchemaAgent是一种具有远见的工具,可用于分析和管理跨项目,企业内部网甚至企业的基于XML的文件之间的关系。SchemaAgent可以在几秒钟内为您提供XML基础架构的准确图片,并为您提供以高效,无错误的方式有效管理,编辑和重用组件所需的知识。








