生产厂商:Allround Automation产品类别:开发工具
PL/SQL Developer 是一个集成开发环境,专门用于开发 Oracle 数据库的存储程序单元。随着时间的推移,我们看到越来越多的业务逻辑和应用程序逻辑进入 Oracle
Server,因此 PL/SQL 编程已成为整个开发过程的重要组成部分。PL/SQL
Developer 专注于易用性、代码质量和生产力,这是 Oracle 应用程序开发过程中的关键优势。

产品特征
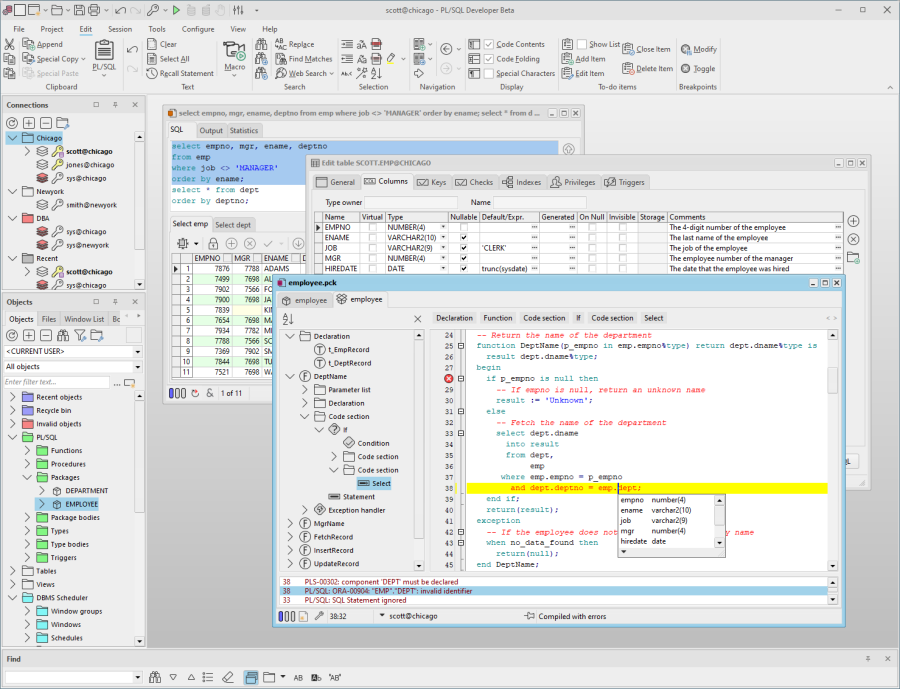
强大的 PL/SQL 编辑器-凭借其语法突出显示、SQL 和 PL/SQL 帮助、对象描述、代码助手、编译器提示、重构、PL/SQL 美化器、代码内容、代码层次结构、代码折叠、超链接导航、宏库和许多其他复杂的功能,符合 Unicode 的编辑器甚至会吸引最苛刻的用户。
集成调试器-集成调试器提供了你想要的所有功能:单步执行、单步执行、单步执行、运行直到异常、断点、查看和设置变量、查看调用堆栈等。您可以调试任何程序单元,而无需对其进行任何修改,包括触发器和对象类型。
AI 助手- AI助手允许您利用最流行的 AI 系统的强大功能,以最低的成本创建、修改或分析您的 SQL 和 PL/SQL 代码。您需要做的就是为您的 AI 帐户提供一个授权密钥,之后您可以立即使用 PL/SQL Developer 中的预定义 AI 函数。您还可以为特定任务创建自己的 AI 函数。使用预定义的 AI 函数,您可以创建、修改、完成、修复或优化 SQL 或 PL/SQL 代码。您还可以让 AI 系统注释、审阅或解释代码,也可以询问有关代码的一般问题。
PL/SQL 美化器-PL/SQL Beautifier 允许您通过一组用户定义的规则来格式化 SQL 和 PL/SQL 代码。当您编译、保存或打开文件时,您的代码可以自动美化。此功能将提高您的编码效率,如果您在大型项目团队中工作,将提高 PL/SQL 代码的可读性。
多线程 IDE-PL/SQL Developer 是一个多线程 IDE。这意味着您可以在执行 SQL 查询、执行 PL/SQL 程序、运行调试会话等时继续工作。这也意味着,如果您犯了编程错误,IDE 不会“挂起”:您可以随时中断执行或保存您的工作。
易于安装-除了 Oracle Net 之外,不需要中间件。没有数据库对象安装。只需一个简单的一键式安装过程,您就可以使用它了。









