生产厂商:Astah产品类别:开发工具
当 UML 建模驱动您的开发过程时,您需要一个专为 UML 设计的工具,它将为您提供所需的所有功能——而不会太复杂。这就是 Astah UML。Astah UML 是一个简单易学、易于使用的工具,可让您创建所需的 UML 图。
现代 UML 图表
Astah 甚至比 Excel 或非 UML 特定的绘图工具更快。我们的软件将允许您为您的项目创建一组 UML 2.x 图,包括:
· 类图
· 用例图
· 状态机图
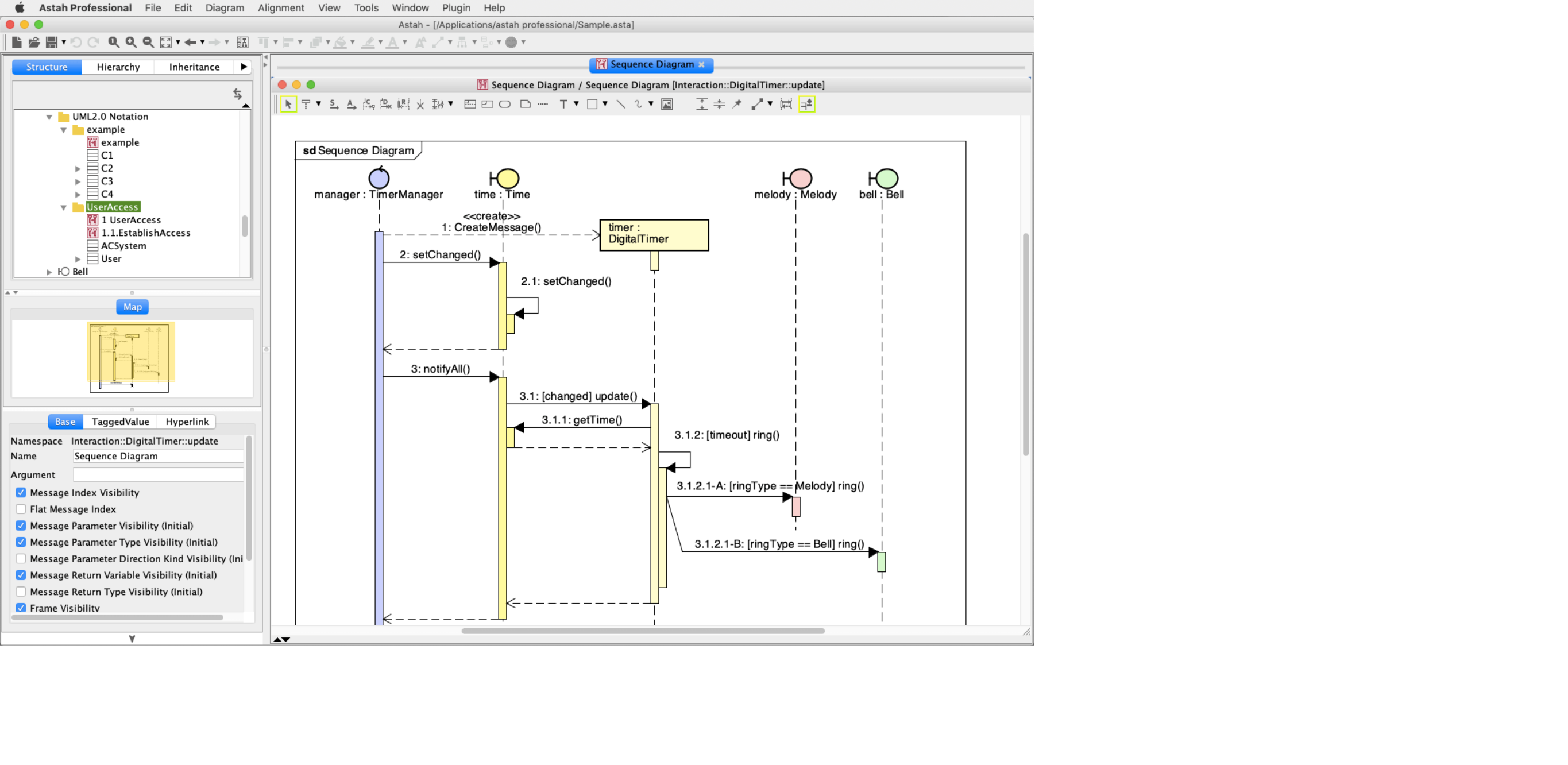
· 活动图
· 序列图
· 时序图
· 通信图
· 组件图
· 部署图
· 复合结构图
· 思维导图
大型插件和集成库
需要开箱即用的未包含的功能?没关系!感谢 Astah 之友以及我们自己广泛的插件和集成库,Astah UML 可以进行定制以满足您的需求。插件可用于代码生成、逆向工程代码、导出、可用性等。此外,Astah UML 还集成了 miro、plantUML、yUML 和 Freemind 等!
使用我们的 API 扩展功能
Astah API 使您能够获取 Astah 模型信息,创建和修改图表和模型,并在应用软件中使用它们。通过我们的 API 指南,您还可以创建自己的插件并将其提交到我们的库中!
逆向工程或生成代码
使用我们的代码生成工具直接从图表生成代码,使您的模型栩栩如生。或者逆向工作并对项目进行逆向工程以创建模型。Astah UML 支持 Java、C# 和 C++ 的逆向工程。
进出口
建模是传达您的想法的绝佳方式,但您可能需要将这些信息从 Astah UML 中获取并交到您的同事手中。使用 Astah UML,您可以将图表导出为多种格式,包括图像文件(jpg、png、emf 和 svg)、RTF 文档和 HTML。您还可以复制并粘贴到 Microsoft Office 文档中,并使用自定义设置进行打印。










